Index of /vendor/php-tuf/composer-stager/docs/preconditions

 NameLast modifiedSizeDescription

 Parent Directory   -  
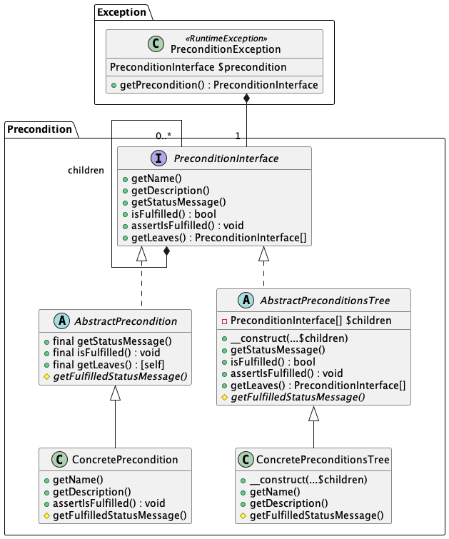
 detail.png 2025-04-21 17:27 47K 
 detail.puml 2025-04-21 17:27 2.3K 
 hierarchy.png 2025-04-21 17:27 15K 
 hierarchy.puml 2025-04-21 17:27 1.8K 
 settings.puml 2025-04-21 17:27 221